• 万象城AWC

    handlogo
    中国图标
    产品快讯|系统管理平台 0.5.0.RELEASE 正式发布!

    博观而约取,厚积而薄发;百川东到海,破晓天虹见!系统管理平台是一款支持统一管理企业应用,集中化管理用户、企业以及其他平台主数据,可配置自定义登录页、自定义门户,支持OAUTH等多种单点协议的企业级应用


    它功能全面,操作简单,多方面满足您管理企业的需求,帮助您充分利用有效时间实现更高价值。


    更多精彩尽在下方,不要走开,阅读耗费三两分,揽获半生好时光,以下有最新版本的主要功能介绍及产品亮点介绍,待您赏阅~

    0.5版本新功能介绍



    系统管理平台最新版本功能总览如下:


    支持配置登录前门户,可作通用门户,租户级门户,用于丰富登录前信息展示


    支持平台、企业、个人应用门户组件去配置可视化登录后门户,并可控制登录后门户可访问环境范围


    支持对于异构系统的统一管理,包括统一资源(集群、环境、主机、应用等资源)、统一应用及部署、统一监控、统一治理;支持异构系统的单点接入、企业用户主数据同步、门户数据接入等

    更多详情请您下观~

    门户

    门户配置

    您可自行在登录前、后门户配置页面进行门户配置,以实现企业构建统一门户的需求,还可配置如采购门户、销售门户、运营门户等多门户场景。


    支持自行配置登录前门户;登录前门户配置内有组件轮播图,新闻公告、快速链接、页眉、页尾、文字介绍、logo组件、登录组件、登录按钮、联系咨询,可帮助公司宣传企业文化、产品信息等


    支持自行配置登录后门户;登录后门户配置内有通知待办、我发起的/审批的流程、平台报表、快速链接、轮播图、新闻公告、页眉、页尾、联系咨询,方便您总览所有待办与报表等,一键处理事项


    支持配置多语言门户

    门户展示

    您可在登录时查询所有关联的环境及门户,按需选择登入的环境、门户;也可配置登录后个人门户,依据个人偏好配置布局。

    成功登录后,您可于登录后门户切换门户或进入系统环境


    支持自行配置登录后门户,支持配置个人登录后门户时重改布局,重选组件


    支持于门户的个人中心编辑基础信息,安全设置,三方应用绑定


    异构环境

    若您要创建异构环境,则需在新建系统环境时选择非HZERO环境,可自行配置分发接口,接入数据信息,操作方便。


    支持产品管理企业自主创建和管理自己的异构环境


    支持门户接口配置,自行选择或是新建门户通知待办、我发起的/审批的流程、系统通知与公告、报表请求的相应接口,对接您相应的数据信息,方便阅览


    支持查看已分配企业,支持禁用或删除操作


    支持OAUTH单点登录协议、OIDC单点登录协议、SAML客户端协议、CAS客户端协议、SAP GUI单点登录等

    产品亮点


    冰冻三尺,非一日之寒;骐骥千里,非一日之功;系统管理平台过往版本有诸多亮点功能待您欣赏~


    支持自主维护产品,对产品环境进行统一管理


    支持创建、配置企业信息,对企业租户的统一管理


    支持对用户信息的统一管理,可自动分发至已授权环境


    支持安全策略管理,您可自行配置登录规则,进行设置黑白名单等操作


    支持产品配置值集、国家地区等数据分发到产品环境,将平台主数据分发到多个目标应用环境,实现主数据的一处维护多处使用

    一笔不足以绘江山,一言不足以述沧澜;更多详情请您下观~

    01产品环境管理

    产品管理企业可自主维护产品,实现对SaaS环境、私有云环境的统一管理。


    支持产品管理企业自主创建和管理属于自己的产品及环境,管理环境域名


    支持区分环境网络类型,适配双向网络和单向网络场景


    支持环境登录页配置,灵活设计页面布局、多语言和登录方式,随您心意设计


    支持企业微信、微信、海马汇等三方应用,并支持自定义三方应用,内容全面

    02统一企业管理

    您可创建和配置企业信息,进行企业租户的统一管理。


    支持快速创建企业,管理企业域名,同时支持企业自定义域名


    支持企业登录页配置,灵活设计页面布局、多语言和登录方式


    支持企业LDAP配置,实现自定义用户源和定时同步用户信息


    支持企业快速进行登录安全策略配置,建立黑白名单,保障登录安全


    支持企业微信、微信、海马汇等三方应用,也可自定义三方应用

    03统一用户管理

    您可对用户信息统一管理,可自动分发至已授权环境。


    支持用户的创建和信息维护


    支持从Excel文件导入用户,批量创建或更新用户信息


    可自动分发至用户授权环境,实时查看各环境分发状态


    04安全策略管理

    您可统一管理企业密码安全策略,控制企业内用户设置密码时的格式校验,设置登录规则,用户锁定设置及黑白名单设置。


    支持设置默认密码


    支持设置用户密码格式


    自动分发至企业授权环境,实时查看各环境分发状态


    支持自定义是否允许用户锁定,锁定模式,锁定次数及锁定时长


    支持控制黑白名单的禁用启用


    05平台主数据管理

    以产品维度,支持如值集,国家,币种等多种主数据类型,实现对各个环境平台主数据的管理。


    06分发记录同步

    您可统一查看管理中心数据分发及同步记录,跟踪系统使用情况,在您遇到异常状况时,帮助您找到问题原因。


    支持查看集成配置、企业、用户、主数据分发记录


    支持查看各企业LDAP用户同步记录


    支持查看管理中心接口调用记录


    07移动端登录

    您可在移动端访问通用域名/企业域名/企业环境域名/系统环境域名登录系统管理平台;用户、安全策略等数据或逻辑均与网页端的配置共用。


    支持切换多语言


    支持手机号/邮箱/账号/验证码登录


    支持忘记密码时顺利获得手机号/邮箱找回


    支持您的账号/手机号/邮箱存在于多个企业,登录成功后请根据需要选择您需要访问的企业及系统环境并进入对应的环境


    08资源环境管理

    您可统一纳管Kubernetes集群、环境、主机、应用等资源,同时,也可以配合系统产品环境实现更复杂、更精细的应用场景。



    支持集群管理,可新建容器/主机集群,接入K8S集群,查看集群的信息详情


    支持环境管理,新建空环境以单独管理K8S或主机部署组资源;新建HZERO环境以一键拉起HZERO系列产品使用;查看环境概览信息(包括基本信息、访问信息、组件状态等)以及环境资源及事件等;可在环境维度单独初始化种子数据


    支持应用管理;容器环境可部署Chart应用、服务组件、基础组件;可查看应用的运行详情、事件详情、关联容器组、操作记录、种子数据等信息;主机环境可部署Ansible应用、服务组件、基础组件,可查看应用的组件详情、操作记录等信息


    支持其他资源管理,管理工作负载、服务发现、负载均衡、持久卷声明、配置等;表单格式以及YAML文件查看各资源详情


    09异构系统服务治理

    您可快速接入、统一管理公共基础组件,例如注册中心、配置中心、Service Mesh等,降低维护成本,方便异构系统的纳管与治理。


    支持顺利获得Istio进行服务治理、服务可观测性管理


    支持统一纳管多种主流注册中心、配置中心等


    支持服务链路/拓扑管理,可查看服务调用链路,以快速分析服务应用问题;支持展示选中项目下服务间的调用关系等,排查服务间问题


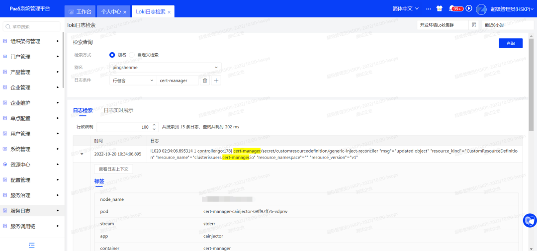
    支持日志管理,可查看接入集群的日志信息


    支持微服务版、单体版等多种架构模式


    时针流转千百回,盛席华筵终散场。话至于此,已近终章,系统管理平台旨在帮助您对于企业、产品、用户等各方面的统一管理,帮助您以最短时间做更多有效的工作,点击下方链接,可查看更多详情,让您全面的分析它~

    操作手册链接:http://mtw.so/6s1CtQ

    联系邮箱:Kingnew@sys.p2ptool.com


    试用系统管理平台期间,若您有任何需求需要咨询,或是发现任何问题,都可前往焱牛开放平台(open.p2ptool.com)提反馈,亦可将内容发往联系邮箱,我们有铄古切今的专业人员针对您的问题进行解决回复,有技术精良的研发团队根据您的反馈进行应用优化。不论体验好坏,都期待您一份反馈,我们将用心对待每一份回应。


    万语千言终有尽,萍水相逢即是缘,得您赏阅,倍感愉悦。祝您落日归山海,烟火向初晨,所愿皆可成,所惑皆可解,系统管理平台,欢迎您的试用!


    热点

    万象城AWC x 罗欣药业|以 H-AI 中台筑基,开启医药行业“合规+智能”双引擎新范式!

    AI 双标杆落地|万象城AWC助力新和成运营全流程赋能、思源电气标书智能解读!

    双榜加冕|万象城AWC荣膺AI智能体服务商TOP100、中国“人工智能+制造”TOP50!

    • 友情链接
    • 汇联易
    • SRM
    • 1m筑造
    • 甄一
    • 鼎医信息
    • 甄零一诺
    © Copyright Hand China Co.,Ltd. All Rights Reserved 上海万象城AWC信息技术股份有限公司
    • 备案 沪ICP备14039535号-1
    • 备案图标 沪公网安备 31011802002577号

    业务咨询

    完善信息后我们会第一时间跟您联系
    *
    *
    *
    *
    *请输入正确的验证码
    captcha
    发送失败
    微信扫码 在线咨询 微信咨询二维码
    联系我们
    400-168-4263
    业务咨询
    完善信息后我们会第一时间跟您联系